FileZilla Client is a free, open source FTP client. It is awesome creation for FTP, it supports FTP, SFTP, and FTPS (FTP over SSL/TLS). The client is available under many platforms, binaries for Windows, Linux and Mac OS X are provided. FileZilla Server is an FTP server supported by the same project. It supports FTP and FTP over SSL/TLS.This free, open-source FTP application is handy if you're looking for a solid tool to handle FTP transfers and don't want to part with your bucks.
The straightforward interface offers translations in most of the world's major languages. Caching directories speeds up browsing FTP sites, and multiple secure connection options ensure that you can move files around without concern.
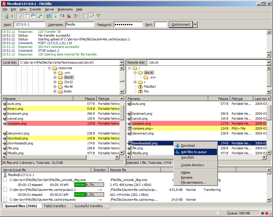
Bookmarking comes in two flavors: the Site Manager for all your major FTP locations, and QuickConnect for fast switching on the fly.
The program lets you download or upload multiple files at once from and to several servers. If your bandwidth is somewhat limited, you'll appreciate a feature that lets you automatically adjust transfer speeds based on the time of day or date. FileZilla also lets you browse FTP sites mid-transfer. The lack of a task scheduler is compensated for, in our eyes, by a powerful filter so you only see the files you need.
FileZilla is no monster, either, eating up a manageable 50 MB in memory. Clearly, this is one of the best FTP tools around.


